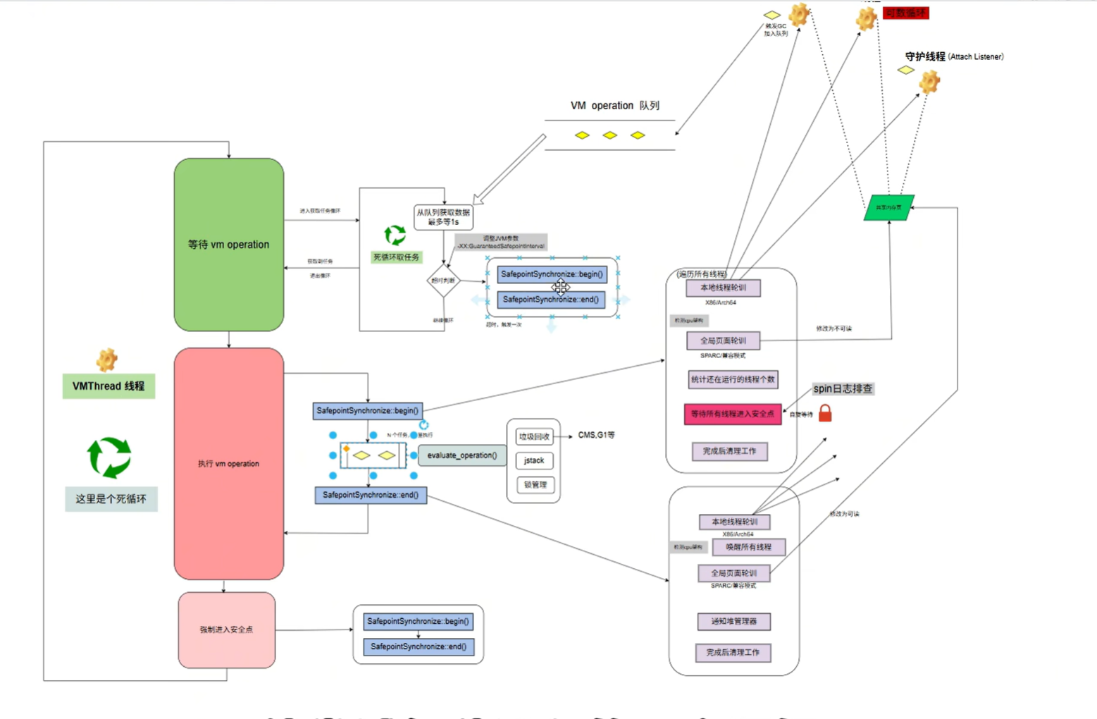
VMthread
vm thread 机制
概念
vmthread是jvm内部的核心守护线程非Java线程,在jvm启动时由thread:create_vm()初始化并启动
作用
串行任务执行引擎
安全点控制器
任务调度中心
核心职责
监听vm opreation_q队列里的任务请求
触发安全点并执行任务
管理任务生命周期
vm opreation分类

整体逻辑

源码解析
取任务
任务超时了,也会进入safepoint
begin 即Safepoint实现机制


线程本地轮询,改的变量应该是在cpu 1,2,3级缓存
所以说让线程停止下来是可以的
等待所有线程进入安全点
是一个cas操作
java thread和vm thread的协同

可数循环问题和VMthread的关联

特别的:jit优化,有个东西叫做内联,它就是如果你调用多个方法比较多次,它会把你的方法直接变成机器码,然后还会把方法给展开
即
1 | main(){ |
Java8 和Java11 vmthread的差异
